There are 2 options to import contacts:
1. Importing contact manually
2. Automatic import by scheduler
To import contact manually:
1. Select 'User Management' under 'Admin' module
2. Under Contact list, click on 'Upload New Contact' (Note: the column separator in source file should be semicolon)

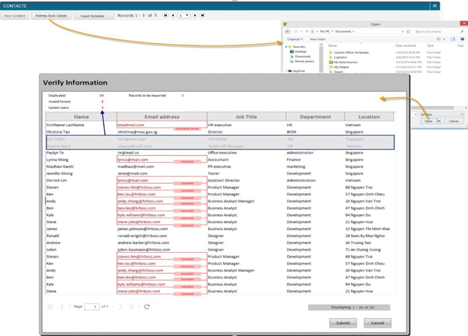
3. Verify the information after uploading the contact file.
4. If it is a system user it will ignore, if non system user it will check for the email format and any duplication.
5. On the 2nd upload, it will delete current contact and update with new contacts go through the email validation.
To import contact be scheduler:
1. Select 'Import Scheduler' on the contact list

2. A pop out window will be displayed, the protocol list will be shown based on the chosen protocol type. If the protocol list is empty, the field will be grey out with -- as default value.

3. The interval selection is based on the criteria above.
4. Click on 'Save' to save the changes.